Probleme mit dem Forum
#1 Probleme mit dem Forum
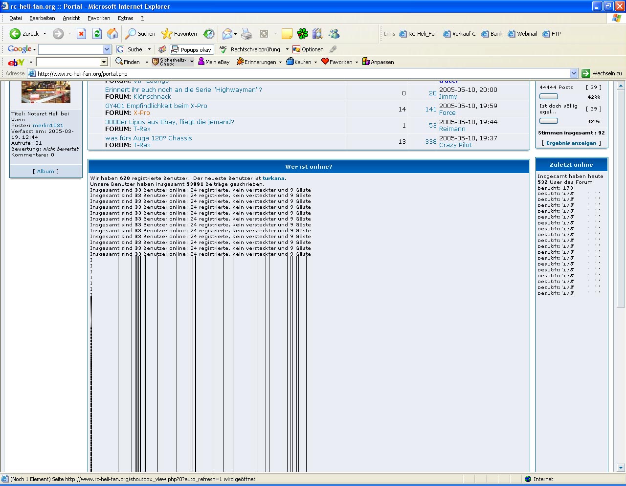
Hi, ich hab seit einigen Wochen ein Problem, was aber auch bei anderen PC's auftritt. Wenn ich im Forum unterwegs bin passiert es alle paar Minuten dass das Bild hängt. Wenn ich dann das Mausrad bewege verschiebt sich die Webseite in einander. Unten kommt dann immer die Meldung (3-4 mal in der Sec.) Aktuallisierung PHP usw. Dann dauerts ne Minute und es geht wieder. Auch wenn man gerade am schreiben ist, sieht man den cursor hüpfen aber solange unten dieses Autorefresh steht, sieht man nicht die Buchstaben.
Des nerft... Habt ihr das auch? Hab mal ein Bild angehängt...
SPAWNI
Des nerft... Habt ihr das auch? Hab mal ein Bild angehängt...
SPAWNI
- Dateianhänge
-
- fehler.jpg (219.92 KiB) 609 mal betrachtet
Zuletzt geändert von SPAWN am 10.05.2005 21:03:05, insgesamt 1-mal geändert.
- Crazy Pilot
- Beiträge: 1708
- Registriert: 15.02.2005 19:47:45
- Wohnort: Düsseldorf
#4
Also ich weiß zwar nicht, ob es daran liegt, aber seit ich vom IE auf den FF geswitched habe, funzt es wunderbar. Vorher hatte ich dasselbe Problemchen wie du jetzt. 
Gruß,
Yannik
Exzessive Akkumulation von Anglizismen suggeriert pseudointellektuelle Kompetenz!
Yannik
Exzessive Akkumulation von Anglizismen suggeriert pseudointellektuelle Kompetenz!
#6
?? Mehrere Accounts was meinst du ? vom Forum? Ne hab nur meinen...
Sind verschiedene Standorte der Rechner FFM / Giessen / Linden.
Zwar immer T Minus Online abe daran sollte es nicht liegen. Cookies werden täglich geleert.
SPAWNI
Sind verschiedene Standorte der Rechner FFM / Giessen / Linden.
Zwar immer T Minus Online abe daran sollte es nicht liegen. Cookies werden täglich geleert.
SPAWNI
- Lars Hillebrecht
- Beiträge: 491
- Registriert: 07.02.2005 09:30:45
- Wohnort: Hennef(Sieg)
#12
An Apple a day keeps Windows away

bei mir wars noch nie
gruß lars
bei mir wars noch nie
gruß lars
Mein Setup: UPDATED
1.FP-Piccolo VERKAUFT:
2. Gensmantel Micro Heaven mit 3D Tuning R.I.P.
3: Artfantasie Lipoly V2 GFK mit CFK HeRo und SHP Motor
"Nuclear Submarine"
SKYPE: tomcat2906
1.FP-Piccolo VERKAUFT:
2. Gensmantel Micro Heaven mit 3D Tuning R.I.P.
3: Artfantasie Lipoly V2 GFK mit CFK HeRo und SHP Motor
"Nuclear Submarine"
SKYPE: tomcat2906
- tracer
- Operator

- Beiträge: 63966
- Registriert: 18.08.2004 18:50:03
- Wohnort: Kollmar
- Hat sich bedankt: 9 Mal
- Danksagung erhalten: 8 Mal
- Kontaktdaten:
#13
www.mozilla.orgCrazymax hat geschrieben:Wo bekommt man eigendlich Firefox?
P.S. Habe heute Post bekommen. Danke
Es gibt Regeln. Regeln und Konsequenzen.